【问题现象】
两部终端在RSRP为-84dBm处拨通VoLTE,然后终端1保持原地不动,终端2向LTE弱信号方向移动。当LTE RSRP达到测量门限时,终端上报MR后网络并未下发Mobility From EUTRA Command handover命令。直到RSRP降至-123dbm时,网络下发RRC Connection Release,然后发起LTE到GSM的小区重选过程,见下图:
【问题分析】
SRVCC切换正常流程见下图:
目前eSRVCC切换失败主要由eNB侧和核心网侧eSRVCC参数配置不当造成,如eSRVCC功能开启、eNB侧eSRVCC切换门限以及GSM邻区及频点信息配置均影响eSRVCC切换功能。
eSRVCC切换失败原因排查过程如下:
1、功能开关核查
检查eSRVCC功能是否开启,后台配置eSRVCC功能见下图:
eSRVCC开关功能已开启。
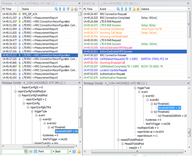
2、门限参数配置核查
核查后台A2、B2门限配置,见下图:
其中A2测量门限配置为50,即当服务小区RSRP小于-90dBm(50-140=-90)时开启测量;B2门限1为30,门限2配置为25,即当LTE RSRP小于-110dBm(30-140=-110),异系统邻区电平大于-85(25-110=-85)时,发起切换过程。按此配置,在上述测试条件下可以发起eSRVCC切换,测量参数配置无误。
3、邻区及频点核查
后台配置邻区及频点信息见下图:
后台GSM频点配置无误,但是邻区只配置了频点为87的GSM小区。检测测试现场GSM小区覆盖情况:通过鼎力软件,检测到该测试区域信号较强的GSM小区及频点信息见下图:
4、问题原因分析
由于该测试区域LTE基站的GSM邻区添加不完整,尤其漏配了信号较强的GSM小区。因此达到测量门限后,终端上报MR时,虽携带了频点为87的邻区信息,但在此测试区域内,频点为87的GSM小区达不到B2配置的切换门限。因此,导致网络不会下发Mobility From EUTRA Command handover命令,且当LTE信号很弱时,网络下发RRC Connection Release,导致掉话,而后发起小区重选过程。
【问题解决】
核查测试区域LTE基站的2G邻区,严格按照邻区添加原则进行邻区及频点配置,避免错配漏配。
该LTE基站邻区及频点配置准确无误后复测,eSRVCC切换正常。如下图,终端上报measurementReport后网络下发MobilityFromEUTRACommand,eSRVCC切换开始。终端上报RR handover complete说明eSRVCC切换完成,语音业务切换到GSM网络进行。
【问题后续建议】
为确保用户由LTE覆盖边缘到2/3G的语音连续性,后续应制定合理的eSRVCC相关门限参数及邻区关系配置原则,且现网严格按照规范要求配置eSRVCC功能,并保证eSRVCC切换参数的准确性与完整性,使得eSRVCC切换正常。
- 还没有人评论,欢迎说说您的想法!

渝公网安备 50010802001140号